Логотип BIM-смета

BIM-смета

Переход от традиционной схемы проектирования к BIM — это, в первую очередь, смена технологии проектирования, а не компьютерной программы. Переход к BIM-моделированию позволяет связывать все сведения, вырабатываемые в процессе проектирования в единую взаимосвязанную, хранимую в BIM-модели базу данных. 
 
Компания АВС-Н проводит интеграцию с известными BIM-платформами. Интеграция осуществляется посредством плагина АВС. Плагин каждой BIM-системы адаптирован под ее интерфейс и особенности. 

Сметные решения хранятся в модели в параметрическом виде и могут изменяться в зависимости от параметров элементов модели.
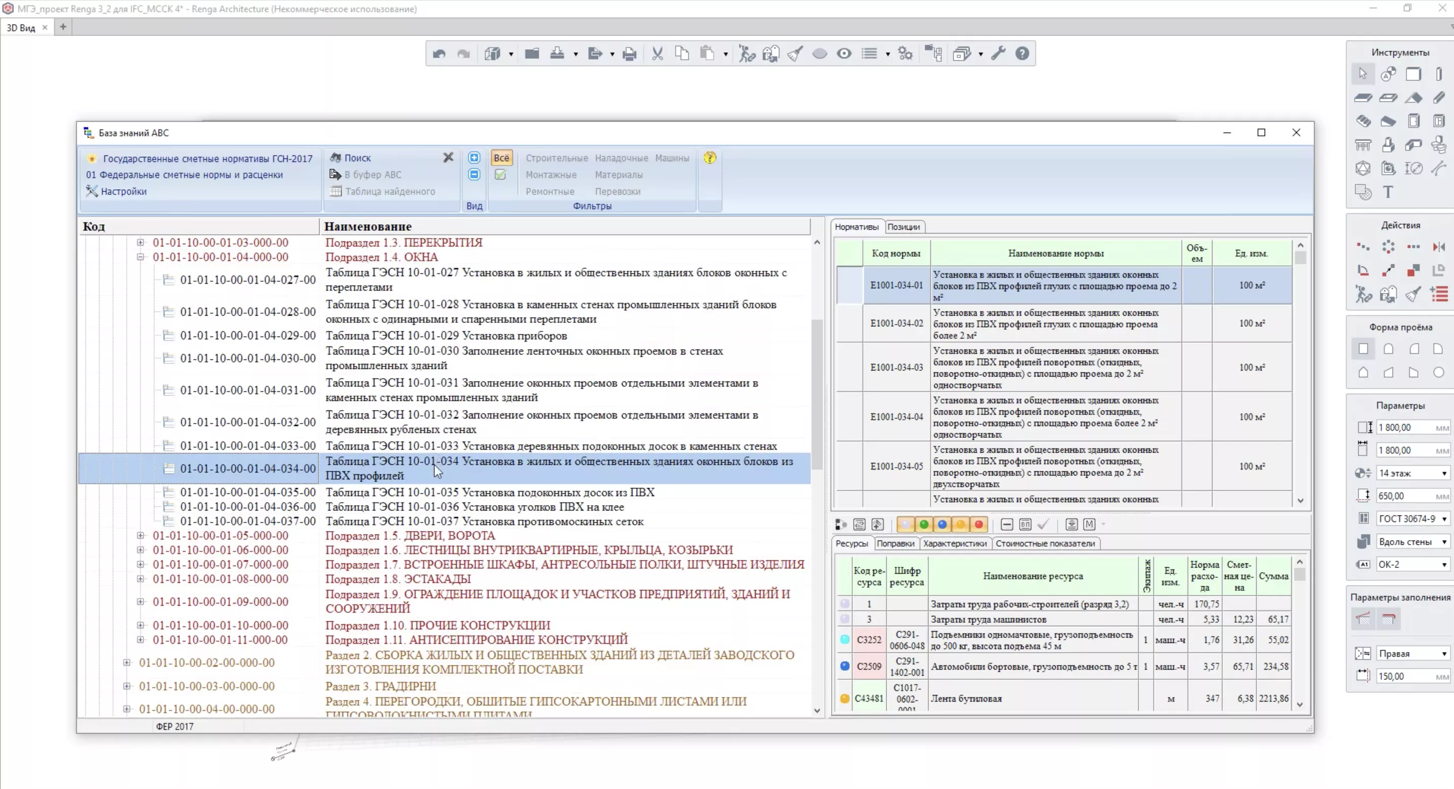
Связь элемента BIM-модели со сметной средой формализуется в виде отдельного свойства, которое является ссылкой на конкретное правило применения сметных нормативов.
Экономические сведения помещаются непосредственно в модель и изменяются вместе с ней, в любой момент, давая на выходе сметную оценку.
Обеспечивается возможность рассматривать элементы модели не только с инженерной точки зрения, но и сточки зрения стоимости. Средства интеграции позволяют мгновенно получить информацию о стоимости как всей модели, так и отдельных её частей, конструкций, этажей, секций, отдельных инженерных решений и т.д.
На основе одной и той же модели можно получать все требуемые сметные оценки. Интеграция обеспечивает формирование смет как на основе российских сметных нормативов (ГЭСН, ФЕР, ТСН, НЦКР), так и стран СНГ (Казахстана и Беларуси), а также с использованием фирменных сметных нормативов. 

Информация взята из открытых источников

Этапы
Проектирование
Для кого
Сметчики, проектировщики, BIM-менеджеры

BIM-смета: полезные материалы

Галерея

BIM-смета
BIM-смета
+ 2

Похожие продукты

5D Смета

НТЦ «Гектор»

Программный комплекс для автоматизации расчета объемов работ и составления смет на основе данных из BIM ‑проектов

Отзывы

Будь первым — оставь свой отзыв!

Поделитесь своим мнением о продукте и помогите другим пользователям сделать выбор

Войдите или зарегистрируйтесь, чтобы оставить отзыв